11 мая 2016
Кравченко Виктор

Отключение интернет-поддержки пользователей в 1С 8.2

1C 8.2
01

Чтобы убрать надоедливо запускающееся при старте окно «Интернет-поддержка пользователей»:

02
03

необходимо осуществить один из двух вариантов:

04

Вариант 1. Простой (если есть доступ к конфигурации).

Открываем процедуру ПроверитьЗапускСтартовогоПомощникаИПанелиФункций() в модуле обычного приложения:

05 На заметку:
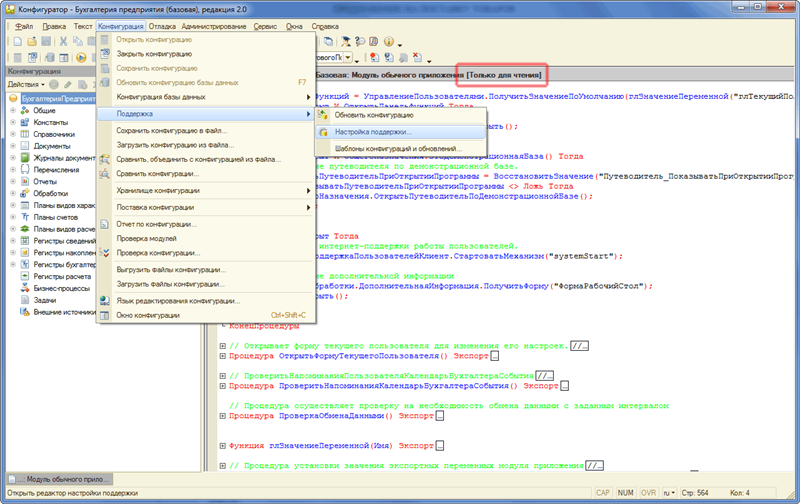
Если модуль обычного приложения открывается в режиме "Только для чтения", то необходимо осуществить изменение режима поддержки конфигурации:
06
07

И комментируем строку:

08 1C 8.2
1
ИнтернетПоддержкаПользователейКлиент.СтартоватьМеханизм("systemStart");
09
10

Здесь же отключается появление окна с дополнительной информацией, комментированием строк:

11 1C 8.2
1
2
Форма = Обработки.ДополнительнаяИнформация.ПолучитьФорму("ФормаРабочийСтол"); Форма.Открыть();
12

Вариант 2. Сложнее (если доступа к конфигурации нет).

Чтобы программно отключить запрос на интернет-поддержку пользователей, необходимо для ключа объекта ИнтернетПоддержкаПользователей и ключей настроек ПовторитьПопыткуПодключенияПриСтартеПрограммы и ВсегдаПоказыватьПриСтартеПрограммы сохранить значение Ложь:

13 1C 8.2
1
2
ХранилищеОбщихНастроек.Сохранить("ИнтернетПоддержкаПользователей", "ПовторитьПопыткуПодключенияПриСтартеПрограммы", Ложь); ХранилищеОбщихНастроек.Сохранить("ИнтернетПоддержкаПользователей", "ВсегдаПоказыватьПриСтартеПрограммы", Ложь);
14

При необходимости повторить для всех пользователей:

15 1C 8.2
1
2
3
4
5
6
7
8
9
ВыбПользователи = ПользователиИнформационнойБазы.ПолучитьПользователей(); Если ВыбПользователи.Количество()>0 тогда Для Каждого Пользователь Из ВыбПользователи Цикл ХранилищеОбщихНастроек.Сохранить("ИнтернетПоддержкаПользователей", "ПовторитьПопыткуПодключенияПриСтартеПрограммы", Ложь, , Пользователь.Имя); ХранилищеОбщихНастроек.Сохранить("ИнтернетПоддержкаПользователей", "ВсегдаПоказыватьПриСтартеПрограммы", Ложь , Пользователь.Имя); // Сообщить("Для пользователя " + Пользователь.Имя + " интернет-поддержка отключена"); КонецЦикла; КонецЕсли;
17

Похожие запросы:

  • Отключение интернет-поддержки пользователя в 1С
  • Отключение интернет-поддержки при старте 1C 8.2
comments powered by HyperComments

Яндекс.Метрика